应用类别:系统工具更新时间:2025-02-05 17:30
版本: v3.5.0 大小:63.56M




exagear数据包obb是一款可以让大家在手机上体验多种游戏格式运行的模拟器,保证让大家可以自由的体验喜欢的游戏。进行了全方位的升级,让你可以在手机上玩的电脑游戏,操作手感非常的不错,快来下载体验吧!
1.首先下载压缩包;
2.安装exagear数据包OBB到手机;
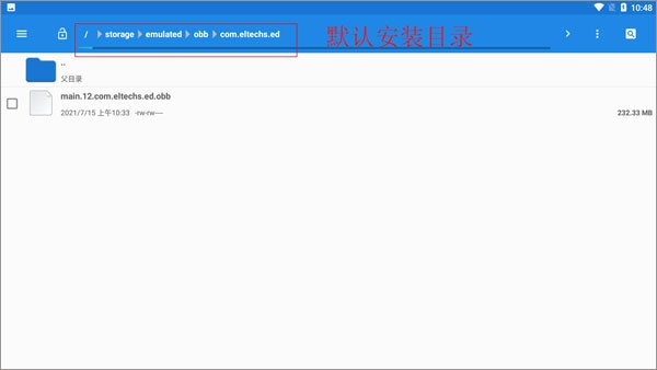
3.在文件管理里面找到“main.12.com.eltechs.ed.obb”;
4.把“main.12.com.eltechs.ed.obb”移动到exagear模拟器安装目录下;
默认安装目录【storage/emulated/obb/com.eltechs.ed】
5.下载游戏.解压游戏到手机内存的exagear目录下.没有自建;
6.启动应用程序.第一次加载可能较长慢慢等待.如果出错请重复上面几步!进入后选择自己要玩的游戏;
7.点击游戏会出现两个选择.第一个是在带侧边鼠标键盘启动.第二个是全屏启动游戏!远择一项.在选择第二个破解内购;
8.接下来就是加载游戏.可能加载时间较长.等待一会儿.进入后就可以尽情的游戏了。
第一步.exagear数据包obb安卓版里面整合了游戏资源.把需要的权限开一下
第二步.模拟器安装完成后.打开桌面的exageared302进入
第三步.进入模拟器后.会出现一个空白的界面.你需要点击桌面左上角的三条杠.然后点击环境管理.在新的页面中点击三个竖着的点点.然后点击启动.就等待程序启动。
会让你设置操作模式.之后点击手机的返回键即可
第四步.点击左侧的d盘文件夹.选择自己要玩的版本.蓝色光标标注的文件双击就可以进入游戏.
第一次启动需要输入名字.因为模拟器字库会丢失一部分.
输入的名字会看不到需要滑动alt下面的按钮随便输点击弹出窗口左边的方框即可
1.下载模拟器,数据包,解压软件与游戏。
2.安卓好模拟器。
3.解压数据包里的com.eltechs.et文件夹,到自己的/Andrid/data文件夹中。
4.将游戏放到内置或者外置存储/ExaGear文件夹(没有可以自己建一个)。
5.启动模拟器,正常,选择exe文件,操作模式。
1.下载电脑游戏后,您的手机可以轻松访问这里的电脑游戏环境,并且有许多语言系统可供您自定义开关。
2.经典电脑游戏可以运行许多电脑游戏并体验一些经典电脑游戏,让您可以不受限制地玩游戏。
3.安装ET、ED和键盘灯以实现电脑游戏的真实感,所有虚拟操作都会给你带来真实感,让玩游戏变得更容易。
1.内置数据包
许多内置的数据包可以让你在手机上体验游戏的乐趣,智能设备可以帮助你将它们安装在手机上。
2.玩主机游戏
它主要允许您使用数据包玩终端游戏,体验终端游戏的乐趣,以及玩多终端游戏。
3.功能齐全
在这里导入非常容易,一旦成功导入,您可以直接在手机上玩一个愉快的游戏,有很多功能。
1.附带丰富的游戏数据包,允许您根据自己的喜好自由安装和玩游戏。
2.通过收集和模拟网络游戏的乐趣,享受网络游戏的高质量和令人兴奋的游戏性。
3.软件的操作模式非常简单,你可以很容易地理解你需要做什么。
1.修改了几个原始的操作模式,增加了一个完整的键盘。
2.修复CRv5模拟器CP7模式中的错误,并调用菜单FC。
3.修复了许多游戏中无法使用按钮的模拟器问题,修复率超过95%。
4.在CP7模式的基础上,增加了两个按钮,实现了鼠标左右键的功能。
5.将模拟器的启动模式更改为垂直屏幕,以使操作更加平稳。
1.您必须拥有PC游戏的许可副本才能在您的 Android 设备上玩。将它们安装在您的台式电脑上。
2.将已安装游戏的安装文件夹从PC移动到Android设备内部SD卡根目录下的ExaGear文件夹中。
游戏的安装文件夹是包含游戏可执行文件的文件夹。此文件夹通常位于 C:Program Files (x86) 下。
3.如果您的PC游戏版本需要在CD驱动器中放入游戏CD.请将游戏CD中的所有文件复制到您的Android设备到包含游戏可执行文件的文件夹中。
4.启动 ExaGear Strategies 并选择可执行文件来运行游戏。
很多新人.可能都是为了玩一些游戏而来.但经常会碰到一些问题.本文章就是为了解决问题而来
1.exagear是模拟exe程序的模拟器.不了解的可以百度了解exe
2.我下载好了游戏.但是该怎么使用?
如果你是ET版则将游戏解压(重点:一点要解压.而且如果你的游戏压缩包是以7z/rar为后缀.则要注意.一定要使用能解压7z/rar格式的解压软件才可以)复制/剪切到0/ExaGear下
如果你是ED版则将游戏解压到0/Download下。
注意点和ET版注意地点一样
3.ED版闪退?
请检查根目录里 base/s.so文件存在(这个文件必须在根目录下)
4.3D游戏的问题.使用专用的D3D版模拟器.此模拟器是在ED模拟器的基础上安装Dx9.所以使用方法和ED版一样。(模拟Dx9会对手机CPU进行考验.如果你不是骁龙8系列或者麒麟970以上.则可能会出现严重卡顿)
5.报错问题
这个问题很玄学.一般来说.你可以先询问是否有人曾经成功运行过此软件/游戏。通过交谈来寻求经验。或者.你可以试一试在32位环境下运行.或者调大分辨率试试。一切都需要摸索。
(229款)
(213款)
(100款)
1、软件里面的可以在这里找到你喜欢的游戏,带来不同的模拟器功能使用; 2、软件里面的无论是什么类型的游戏,只要按关键词搜索,都能帮你找到; 3、这些游戏是免费提供给您的,没有任何地点的时间限制,您可以随时玩;
duckstation模拟器
系统工具
ONScripter模拟器
系统工具
PS1模拟器
系统工具
ONScripter Jh
系统工具
ONScripter Plus
系统工具
ONScripter-GBK
系统工具
psv模拟器vita3k
系统工具
ps模拟器
系统工具