应用类别:系统工具更新时间:2025-02-05 17:48
版本: v3.5.0 大小:63.56M




exagear是一款专门在手机上体验游戏的模拟器,在这款软件上玩家可以体验到很多童年的游戏,比如三国战纪、红色警戒、星际争霸等等都可以轻松在手机上实现,随时随地打开就可以体验,赶紧下载试试吧。
1、你必须拥有你将要运行的PC游戏的授权副本。第一步是将其安装到桌面PC上。
2、将游戏的安装文件夹从你的PC(通常在C:Program Files下)移动到你的移动设备SD卡上的" exear "文件夹。
3、如果你有一个版本需要在CD驱动器中保存游戏数据,那么,请将CD中的文件复制到你的Android设备中,将其他游戏文件传输到的文件夹中(在exear文件夹中)。
4、启动exear Strategies应用程序并运行exe。
1、下载所需文件(apk安装程序,obb模拟器数据包、破解所需的so文件或者破解过检验apk补丁)
2、安装apk文件,so后缀的的文件放到内置存储根目录(如下图)
3、运行一次安装的apk程序后返回退出(用来生成模拟器所需文件夹)
4、obb文件放到模拟器数据包文件夹
ET版数据包路径:内置存储/Android/obb/com.eltechs.et/
ES版和CRV5版数据包路径:内置存储/Android/obb/com.eltechs.es/
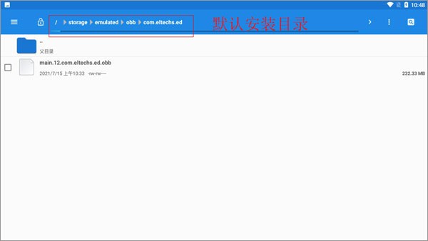
ED版数据路径:内置存储/Android/obb/com.eltechs.ed/?
其他版本放到内置存储/Android/obb/对应模拟器包名的文件夹里(所有版本都一样)
5、游戏解压到模拟器游戏目录
ED版为Download, 其他版本为ExaGear文件夹(这两个其中之一)
6、安装好模拟器、放好模拟器数据包和游戏后再一次打开模拟器等他解压完数据包(解压完数据包后数据包就可以删掉了)
7、调一下模拟器设置后,打开环境运行游戏
8、然后就是启动环境,打开D盘,找到游戏/软件启动程序运行运行即可
9、快捷方式添加方法
10、接下来就可以开始使用模拟器玩游戏了!
1、首先先把inputbridge解压到一个我们可以找到的文件夹里面。
2、然后我们打开软件,再把显示在其他应用上层的权限给打开。
3、然后我们再打开软件,点击“import“
4、找到你之前解压的inputbridge的数据文件,也就是图中的这个。
5、然后这里的语言选择中文。
6、再去软件里把这个的后台限制给打开。
7、这里注意不要关闭软件,然后我们再打开exagear,点击右上角的这个小齿轮,会出现一些选项。
8、再点击这个眼镜一样的图标就可以显示出虚拟键盘了。
exagear模拟器最新版app是一款专业的手机ed游戏模拟器工具,
用户使用这款软件就可以在手机上模拟运行电脑游戏,
享受各种PC端游戏带来的乐趣,已经适配市面上主流的安卓手机,自动优化,运行稳定流畅
只需要将下载解压好的pc游戏资源,导入到exagear文件夹当中,设置好参数便能轻松游玩。另外,exagear模拟器安卓版内两种控制方案,“Helium”和“Cuprum”能使你在手机上更流畅的运行游戏,有需要的小伙伴不妨下载试试!
(213款)
(76款)
1、让大家将主机掌机街机上的一些游戏转移到手机上进行游玩,利用模拟器打开。 2、所有的模拟器画质也是可以自行调整的,让大家打开一些经典游戏更加的顺畅。 3、每天来这里玩各种单机游戏,不用担心什么限制,还可以及时保存各种存档了。
啪啪模拟器
系统工具
duckstation模拟器
系统工具
ONScripter模拟器
系统工具
PS1模拟器
系统工具
ONScripter Jh
系统工具
ONScripter Plus
系统工具
ONScripter-GBK
系统工具
psv模拟器vita3k
系统工具